Open OLM Files on Mac without MS Outlook
OLM files are the Mac Outlook database file format, which came out in 2011. Microsoft launched Outlook for Mac email service for the Macintosh Operating system. OLM saves all Outlook Emails, Contacts, Calendars, Notes, etc. OLM files can only be opened with Mac Outlook versions. Therefore, here we will discuss the perfect solution to Open OLM Files on Mac without Outlook.
OLM files are only readable by Outlook for Mac. Therefore, you will get different OLM readers on the internet, but the primary concern is doing these tools provide a secure solution. Uploading your email file to the internet is not a safe approach. Thus, go through the article and learn how to read Mac Outlook email files immediately.
How to Open OLM Files on Mac Without Outlook Installation
For the user who wants to read OLM files on Mac without Outlook, the perfect solution is OLM File Viewer. The toolkit is completely user-friendly and can be used by any novice user to a professional. Get the tool from the below download link below. The software interface is itself a guide. Find OLM files location on Mac and open the files in batches.
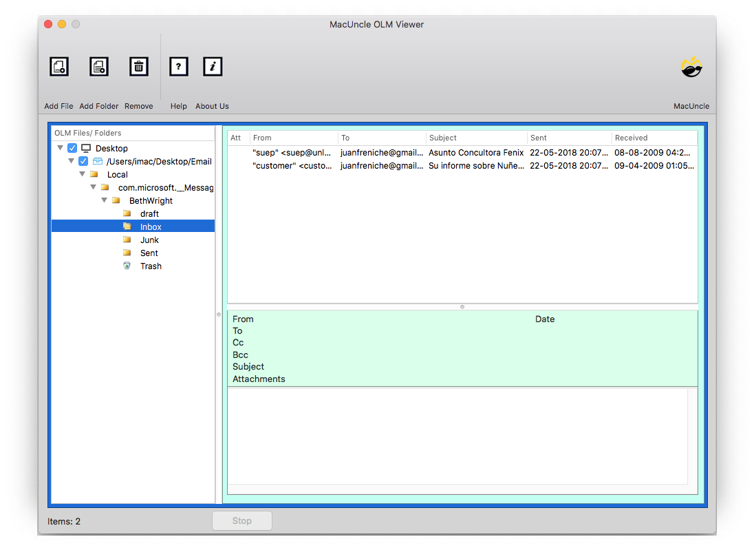
The next section will guide you on how to use the tool. Check out all the information in the OLM files, including the Sender’s or Receiver’s email address, Subject, Date, etc.
You can also use the professional software OLM Converter for Mac solution to open OLM files on another Mail service. When it comes to converting an Outlook OLM file, it’s an exceptional solution. It works for all Mac versions above, including OS X 10.8 Mountain Lion. You can easily export the Mac Outlook files to a file format that suits your needs by using an effective feature. The solution is completely secure, simple to use, and fast.
Open OLM Files without Mac Outlook in 4 Steps
The following are the steps to get the information in OLM files:
- Install and start the OLM opener tool on your Mac System.
- Upload the file to Open OLM Files on Mac OS.
- The software scans all the Mac Outlook folders and selects the preferred folder.
- Read the OLM file along with all the attributes such as From, To, Subject, Size, attachments, etc.
That’s it. Open your OLM data files quickly using the read tool on Mac. From there, you can read and copy the email files for future use.
Traits of using Free OLM Opener on Mac
The reasons for the tool to open OLM files on Mac without Outlook are the simple and advanced features of the tool. Learn why the tool is outstanding.
- Read OLM files for Free: It is free software that allows you to open, display, and analyse .olm files. It works with .olm files from Microsoft Outlook 2011, Mac Outlook 2016, and Mac Outlook 2019. Also, the app has a user-friendly interface that allows even novice users to open OLM email files.
- Get a complete insight into all the Email Items: Using the freeware tool, you can learn the information in all the Mac Outlook files, along with all the email items and components. The tool scans the OLM files and loads Mac Outlook emails with Subject, To, From, Attachment, Size, etc.
- Open Multiple OLM Files without any Limitations: The tool does not impose any restrictions if you want to read multiple OLM files. Open batches of OLM files at once, free of cost.
Outline
“I don’t have an Outlook mail client, so how do I read OLM files?” To open and read the Outlook files OLM we need either a compatible software or a secure tool to open the files. The mentioned freeware toolkit is the expert-recommended recommended to open OLM files on Mac without Outlook installation. Know the entire email information in the *.olm file from the software pane without switching to another toolkit for support.
FAQ
Q) How can I open OLM files in Excel on Mac?
A) To get *.olm files in Excel sheets, we must perform a conversion from Mac Outlook files to an Excel-compatible format and then open the files effortlessly in the sheets. For more details, read: How to Open OLM files in Excel?
Q) I want to import my OLM files to Mail app. Does the tool provide any OLM export or import option?
A) No, the OLM File Opening tool gives a free solution. To export OLM files, you can try our upgraded version, else follow the steps mentioned below. For more information, read: How to Transfer or Import OLM File to Mac Mail?
Q) How to get OLM files into Outlook for Windows from Mac Outlook?
A) Use the recommended tool to open OLM files to read the emails first, and then add the respective files to OLM to PST Converter Software to import OLM after converting to the file format supported by Outlook for Windows OS.



